PORTFOLIO · 2026

Hanson.

AI Automation Architect.

用技术重塑业务流,用 AI 赋予产品灵魂。

PROJECT · 01

晓雅情绪陪伴式AI

专为职场高压职业女性与新晋妈妈们而设计,让她们感受到温暖的关怀。

核心能力 · “主动”关心用户情绪与需求

晓雅具备长期记忆与主动关心用户情绪与状态设计,持续关注用户的情绪变化,理解用户在不同阶段的情感波动,提供真正共情的 主动地关怀式 对话

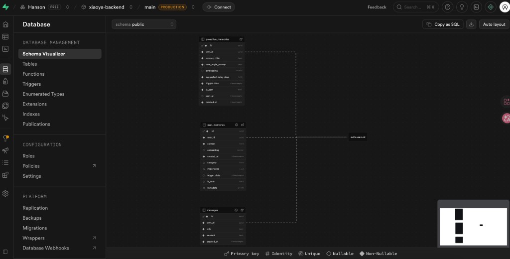
底层驱动 · 自动化编排

基于 n8n 自动化逻辑编排,将情绪识别、多轮对话、主动回访等链路拆解为SOP流程节点,将用户对话引入向量数据库写入-抽取-分析用户情绪、状态、环境等多重维度信息,通过LLM与RAG结合架构实现稳定可控的底层回复逻辑。

安全守护 · 隐私优先

端到端本地化数据流向设计,将用户数据存储在本机严格限定在可控边界内;通过分层脱敏与访问审计,为用户划出清晰的数据隐私红线,为用户营造出真正安全的表达空间。

晓雅 · 交互演示 01 晓雅 · 交互演示 02 晓雅 · 交互演示 03
Interaction / Architecture

晓雅使用n8n与supabase向量化写入提取用户情绪特征以及多款LLM的嵌套底层架构主攻情绪陪伴式场景

PROJECT · 02

智启·开启AI个性化学习教育.

打破传统教育模式边界,用 AI 重构个性化引导式学习路径

核心痛点 · 精准诊断

教育的终极形态,其实早在两千多年前孔子就给出了答案:因材施教。但受限于人力成本,真正的一对一私教极其昂贵。智启的目标,就是用 AI 把“极高成本的 1v1 私教服务”实现边际成本递减的规模化交付

学习目标 · 第一性原理

每个人学习的目标是一致的,但学习的过程会“千人千面”。当用户进入智启,没有固定的“第一课”。系统会通过多轮对话或前置测试,动态摸底。如果你基础好,系统直接生成进阶实战;如果你是零基础,系统会自动把复杂的概念拆解成你熟悉的生活常识来比喻

工作流引擎 · 自动化成长闭环

传统的在线教育在贩卖静态的信息,而智启通过底层研发的“动态教学架构”,本质是在颠覆行业的底层教学逻辑,不断地在为客户交付“动态的专属导师”

智启 · 产品交互演示 智启 · LangGraph 工作流 智启 · 系统架构与部署
Product · Workflow · Engine

从「知识诊断 → 路径规划 → 练习生成 → 学习报告」的完整旅程